Нет, так не узнать. Уже не помню почему, но помню шил в него разные версии, а тут цифры не менялись..
Менялись, менялись!
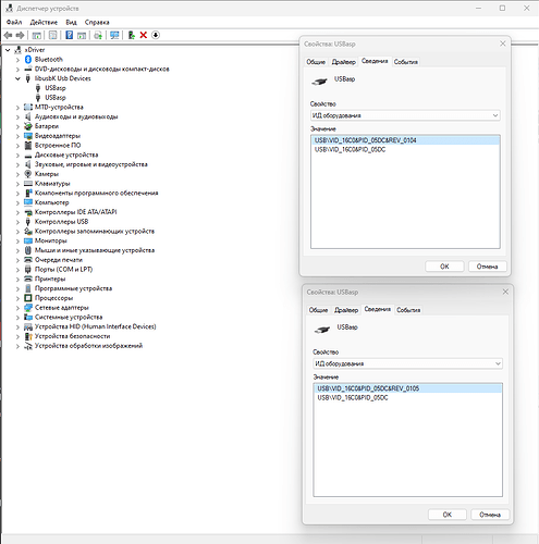
@xDriver Спс! Визуально искал четвёртую или пятую версию и потому не обратил внимания. Итого: даже 1.02 (типа) сама шьёт пониженную частоту без джампера.

А как же? Мальчонка не найдёт))
А у меня нет 2й версии.
А если в USB- портах местами поменять?)) ну так, ради интереса.
У меня тогда «не прокатывало»..,
ну поменял, так же, один 105 другой 104
Ну понятно, что так же. Но «перепрыгнули» или нет?
да
Что тут скажешь… шаман, колдун… ))))
ЗЫ: А можешь версию 105 выложить на Яндекс или маил диск? У меня, по-моему, только 104 максимальная есть..
Ну или куда удобно.
p.s. она не офф, но работает у меня давно, и меги шила корректно.
Попробовал, заработало! Спасибо, сам бы не догодался ![]()
а теперь убери его, неужто перестанет работать?
может где контакт появился…
на радостях припаялся к МК, со следующим попробую.



